Недавно я приводил пример различных моделей, описывающих цикл аутсорсинга. Они довольно интересные (если внимательно изучить сами документы, описывающие их), но содержат слишком общие мысли и, скорее, усложняют восприятие идей аутсорсинга для неподготовленного читателя. Я сам читал и плакал...И для понимания и успешного перехода на аутсорсинг ИБ они не удобны, не учитывают специфику...
Поэтому решил сделать свою собственную модель - цикл аутсорсинга ИБ с преферансом и куртизанками. Первая редакция получилась, на мой взгляд, удачной. Привожу верхнеуровневую модель в виде майндкарты:
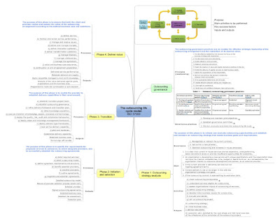
Для примера и сравнения привожу расширенную майндкарту цикла из ISO 37500-2014 (кстати, про сам стандарт я писал тут):
Вроде как, мой вариант как-то проще, понятнее и ближе к реальности... Но, наверно, его тоже еще можно улучшить. Присылайте свои вопросы, замечания и комментарии.

